validate the css validate the css

ontoucp.org

ontoucp discourse metamodel

Our discourse metamodel is based on insights from several theories of human communication. The metamodel defines what the discourse models should look like in our approach. The metamodel in the Figure on the right consists of three parts: communicative acts, RST relations, and their hierarchical structure.

First we discuss the right part consisting of the Communicative Act class. The type of communicative act specifies the intention of the utterance like asking a question about a departure airport. The communicative acts figure shows a selection of three categories: Assertions, Directives and Commissives. Assertions convey information without requiring receivers to act beside changing their believes. Directives and commissives require an action by the receiver or sender and the advancement of the discourse by further communicative acts. In addition, according to Conversation Analysis there are frequently occurring pairs of communicative acts — adjacency pairs.

The communicative acts within and between turns of one communication partner are related by RST relations in a hierarchical manner. The relations are distinguished by the constraints they place on each node they relate. We use two types of RST relations: symmetric (multi-nuclear) and asymmetric (nucleus-satellite) relations.

The figure on the right shows how the hierarchical structure of RST is modeled in our metamodel, by generalizing RST relations and communicative acts to nodes, which are related by RST relations and thus form a tree structure. A discourse consists of such a structure made up from related nodes. The attributes of RST relations and of communicative acts allow for modeling their usual properties.

Such a tree of RST relations could be viewed as the design rationale of the utterances. Alternatively, it can be viewed as a “plan” structure of the discourse for arriving at some goal. In this view, it is actually a non-linear plan, while the usage scenarios are related linear plans.



You can also browse the toolready EMF version of our OntoUCP discourse metamodel.


You can see an example for a shopping discourse of an online shop here.

discourse modeling tool

The discourse modeling tool is available as eclipse plug-in via the eclipse plugin update site or below as standalone tool for different platforms.
The discourse modeling tool requires Java Standard Edition 5 (J2SE 5.0) or higher. A Java Runtime can be downloaded from the Java Homepage.

old versions:

For the download password please contact us.

Please submit any bugs, suggestions or wishes online via the issue tracking system.

discourse modeling language questionnaire

If you like to help us evaluating our discourse modeling language, please study the online shop discourse model and the changes made to it. Afterwards, please fill in our questionnaire.

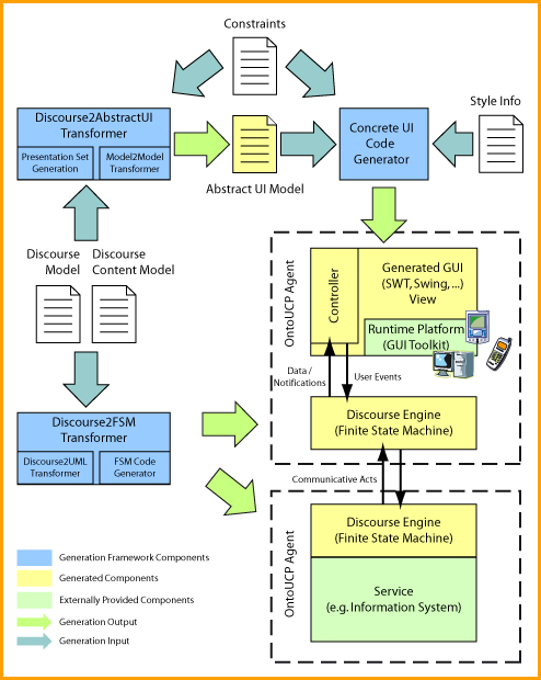
rendering architecture

design: davereederdesign.comCopyright © 2006 Institute of Computer Technology. All Rights Reserved